Windows 서버가 한 시간 마다 종료 되는 이슈
Esxi 상에서 테스트 목적으로 기존에 만들어져 있던 윈도우 VM을 켜서 테스트를 진행하는 도중 일정시간이 지나면 VM이 shutdown 되는 증상이 발견되었으며, 해당 증상에 대해서 확인을 해보니 한가지 특이점이 있었습니다.
한시간 마다 서버가 shutdown 되는 증상이었습니다.(...처음에 시간도 생각못해서 꺼지면 켜고 꺼지면 켜고 몇번 반복 했네요..)
확인 해본 사항으로는
esxi쪽 CPU/메모리 부족 : 특이사항 없음
누군가가 끈 흔적(로그 등) : 특이사항 없음
서버 내 스케쥴 : 특이사항 없음
그러던 와중 shutdown 시점에 eventlog에 뭔가 남아있는게 있나 싶어서 찾아봤는데

The process C:\Windows\system32\wlms\wlms.exe (XXXXX) has initiated the shutdown of computer XXXXX on behalf of user NT AUTHORITY\SYSTEM for the following reason: Other (Planned) Reason Code: 0x80000000
계획된 시스템 OFF...?
관련 해서 구글링을 진행하니 하기와 같은 내용을 찾을 수 있었습니다. (라이선스 만료되면 1시간 마다 꺼짐)
After Windows license expires, you will see a similar message as shown below and then VM will auto shutdown every hour.
...테스트 하고 있던 서버도 license Expired 문구가 떠있던 서버었던 터라 라이선스를 넣거나 막을 방법을 찾아야 했고
WLMS(Windows Licensing Monitoring Service)를 OFF시키면 된다는 내용을 확인 했고
하기와 같이 가이드 대로 진행하였습니다.
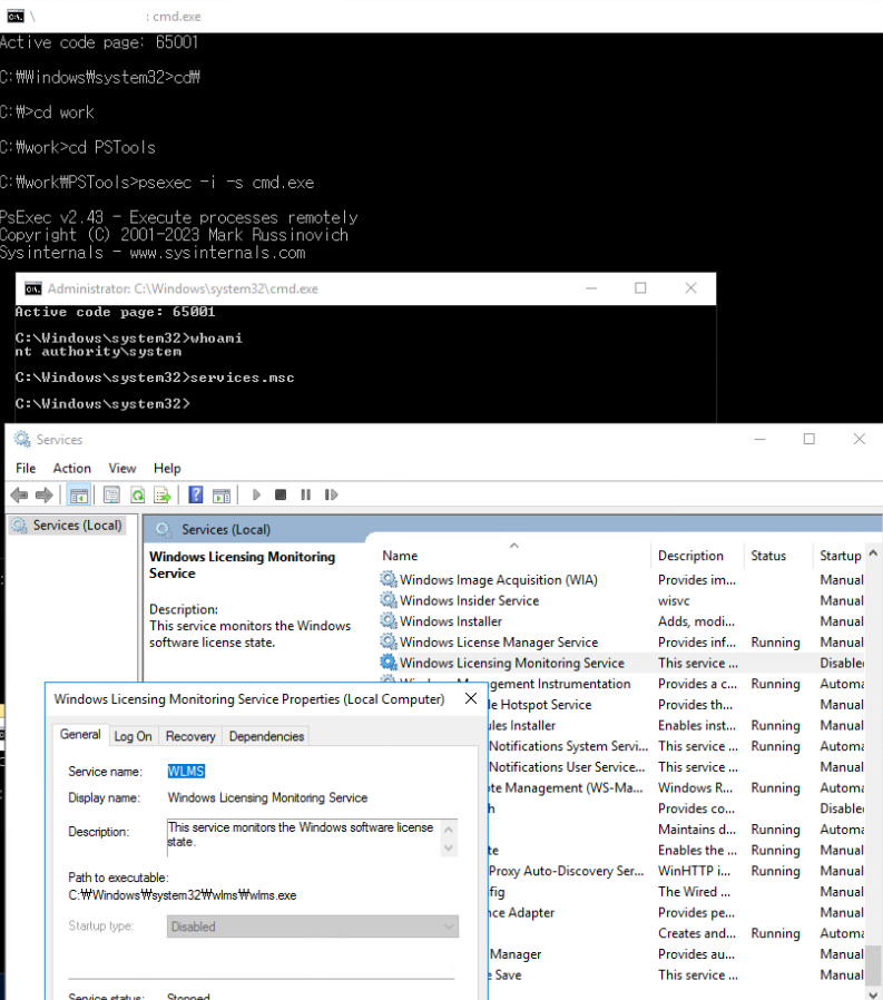
1. psExec Tools 다운로드 및 압축 해제 : https://learn.microsoft.com/en-us/sysinternals/downloads/psexec
2. 관리자 모드로 cmd 창오픈
3. psexec폴더로 이동 후 psexec -i -s cmd.exe
4. 새로 뜬 커맨드 창에 whoami로 system 계정 확인( WLSM off권한)
5. services.msc로 서비스 창 띄운 후 WLMS 서비스 disabled
6. 실행된 서비스를 멈출 수 없기 때문에 재부팅을 진행후에 실제로 서비스가 stop 되었는지 확인
7. 정상 작동 확인
실제로 상기 작업 진행 후 서버가 재부팅 되지 않음을 확인하였습니다.
새벽에 일어나서 한 시간마다 서버켜는 요상한 짓은 하지 않아도 되게 되었습니다.
다만 상기 방법은 정상인 방법은 아니기 때문에 실 환경에서는 사용하지 않고 테스트 환경에서 급하게 사용이 필요한 경우에 사용하시면 될 것 같습니다.

참고 링크